Schnelles Umnummerieren und Ändern von Hierarchien
Neue OZ-Maske (Positionsmaske) in SIDOUN Globe®
In der aktuellen SIDOUN Globe® Version 10.1.0.0 finden Sie einige wichtige Neuerungen und Verbesserungen, die Ihnen mehr Effizienz bei Ihrer täglichen Arbeit schenken.
Eine Neuerung ist die Überarbeitung der OZ-Maske (Positionsmaske).
In allen LV-Ansichten findet sich nun ein neues Dialogfenster für die Positionsmaske.
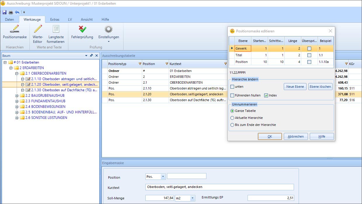
Das Icon für die Positionsmaske finden Sie unter dem Menüpunkt „Werkzeuge“ >> Positionsmaske.
In diesem Dialogfenster können Sie als Anwender ab sofort sowohl die Anzahl der Hierarchie Ebenen (zuvor Dialog „Hierarchieanzahl“ unter „Werkzeuge“), als auch die Eigenschaften der einzelnen Ebenen (Name, Startwert, Schrittweite und Länge) editieren.
Die Bezeichnung der Hierarchie Ebenen wird hierbei ebenso in Ihre Ausdrucke übernommen.
Weiterhin ist es Ihnen im neuen Dialogfenster möglich, die Darstellung von Positionsnummern einzugeben. Hierarchieänderungen, führende Nullen sowie Index betreffen immer die ganze Tabelle.
Die GAEB-Positionsmaske wird entsprechend der Eingaben angezeigt.
Das neue Dialogfenster vereint mehrere Funktionen:
- Hierarchie ändern: Mit dem Button „Neue Ebene“ legen Sie eine oder mehrere neue Hierarchiestufen an. Mit „Ebene löschen“ verringern Sie die vorhandenen Hierarchiestufen.
- Führende Nullen: Ein Haken in diesem Kästchen legt Gewerke, Titel sowie Positionen mit führenden Nullen an. Eine Vorschau ersehen Sie in der Spalte Beispiel. In Ihren Ausdrucken erscheinen die Hierarchien ebenso mit Vornullen, sofern Sie den Haken zuvor gesetzt haben. Hierfür können Sie die Standard Druckmasken in SIDOUN Globe® verwenden.
- Index: Ein Klick in dieses Kästchen setzt einen Index hinter die normale Position. Die Spalte „Länge“: Legen Sie in dieser Spalte sie Länge der einzelnen Hierarchiestufen fest. Im Beispiel ist immer die aktuelle Einstellung sichtbar.
Möchten Sie Details zu weiteren Funktionalitäten in SIDOUN Globe® kennenlernen, die Ihnen einen noch effizienteren Projektworkflow versprechen?
Dann kontaktieren Sie uns gerne für eine persönliche Beratung oder individuelle Schulung.
Zentrale


